|
Home > Online Product Documentation > Table of Contents > Defining a complexType in a Sample XML Schema in the Diagram View Defining a complexType in a Sample XML Schema in the Diagram ViewThis topic is part of a sequence that begins with Description of Sample XML Schema.
The steps for defining the
Defining the Name of a Sample complexType in the Diagram ViewThis topic is part of a sequence that begins with Description of Sample XML Schema. To define a complexType in a sample XML Schema:
1. From the Stylus Studio menu bar, select
File >
New >
XML Schema.
Stylus Studio displays the XML Schema Editor. Maximize the XML Schema Editor window. If the Project window is visible, you can close it.
2. At the bottom of the XML Schema editor, click the
Diagram tab.
Stylus Studio displays the Diagram view for the new schema.
3. Right-click the
schema node in the XML Schema diagram pane and select
Add > ComplexType from the shortcut menu.
Alternatives: This action is also available from the XMLSchema > Grid Editing menu.
Stylus Studio displays a representation for the new node in the diagram. The complexType properties appear in the
Properties window. The new complexType has a default name of
4. Type
PublicationType in the
Name property in the
Properties window and press Enter.
Stylus Studio updates the diagram and the XML Schema in the text pane.
5. Click
Save
6. In the
Save As dialog box, in the
URL field, type
bookstoreDiagram.xsd, and click
Save. You can save it in the
examples directory of the Stylus Studio installation directory or in a directory of your choice.
Adding an Attribute to a Sample complexType in the Diagram ViewThis topic is part of a sequence that begins with Description of Sample XML Schema. To add the genre attribute to the PublicationType complexType:
1. Right-click the
PublicationType node.
2. In the shortcut menu that appears, select
Add > Attribute.
Stylus Studio displays a node for the new attribute (
3. In the
Properties window, type
genre as the name of the new attribute and press Enter.
4. In the
Properties window, click the
Type field.
Stylus Studio displays a drop-down list of built-in types.
5. Scroll down to
xsd:string and click it, or type
xsd:string and press Enter.
The diagram should now look like the one shown in Figure 71 .
6. Click
Save
Adding Elements to a Sample complexType in the Diagram ViewThis topic is part of a sequence that begins with Description of Sample XML Schema. The elements belonging to this complexType must occur in a specific order. Before defining the first element, you need to create a sequence node to define this requirement in the XML Schema. To add the title element to the PublicationType complexType:
1. Right-click the
PublicationType node.
2. In the shortcut menu that appears, select
Add >
Sequence.
The
3. Type
title and press Enter.
4. Right-click the
sequence node
5. In the shortcut menu that appears, select
Add >
Element.
A child element is added to the
6. In the
Properties window, click the
Name field and enter
title.
7. In the
Properties window, click the
Type field.
Stylus Studio displays a drop-down list of built-in types.
8. Scroll down to
xsd:string and click it, or type
xsd:string and press Enter.
According to the XML Schema requirements described earlier, the
Adding Optional Elements to a Sample complexType in the Diagram ViewThis topic is part of a sequence that begins with Description of Sample XML Schema. To add the optional subtitle element to the PublicationType complexType:
1. Right-click the
sequence node
2. In the shortcut menu that appears, select
Add >
Element.
Below the
3. Rename the new element
subtitle.
4. Give the new element a data type of
xsd:string.
5. Give the new element a minimum occurrences value of 0.
You can accept the default of
6. Click
Save
At this point, the XML Schema diagram should look like Figure 72:
Adding an Element That Contains Subelements to a complexType in the Diagram ViewThis topic is part of a sequence that begins with Description of Sample XML Schema.
The sample schema requirements (see
Description of Sample XML Schema) state that the
Each element that can contain one or more subelements is a complexType. Consequently, to add the
To define the AuthorType complexType:
1. Right-click the
schema node in the XML Schema diagram pane and select
Add > Complex
Type from the shortcut menu.
Alternatives: This action is also available from the XMLSchema > Grid Editing menu. Stylus Studio displays a representation for the new node in the diagram. The complexType properties appear in the Properties window.
2. Type
AuthorType in the
Name property in the
Properties window and press Enter.
Stylus Studio updates the diagram and the XML Schema in the text pane.
3. Right-click the
AuthorType node in the diagram.
4. In the shortcut menu that appears, select
Add >
Sequence.
Stylus Studio displays the
5. Right-click the
sequence node.
6. In the shortcut menu that appears, select
Add >
Element.
7. Type
first-name in the
Name property in the
Properties window and press Enter.
8. Change the
Type property to
xsd:string and press Enter.
9. Repeat
step 5 through
step 8 to add a new element to the sequence, using
last-name as the name of the new element.
Now you can add the author element to the PublicationType complexType:
1. Right-click the
sequence node belonging to the
PublicationType node.
2. In the shortcut menu that appears, select
Add >
Element.
Stylus Studio displays a representation for the new node in the diagram. The complexType properties appear in the Properties window.
3. Type
author in the
Name property in the
Properties window and press Enter.
Stylus Studio updates the diagram and the XML Schema in the text pane.
4. Click the
Type field in the
Properties window. Stylus Studio displays a drop-down list of built-in types plus any types you have defined, such as the
AuthorType you defined in the previous procedure.
5. Select
AuthorType from the drop-down list.
6. Click the
Max Occur. field.
7. In the drop-down list that appears, click
unbounded.
8. Click
Save
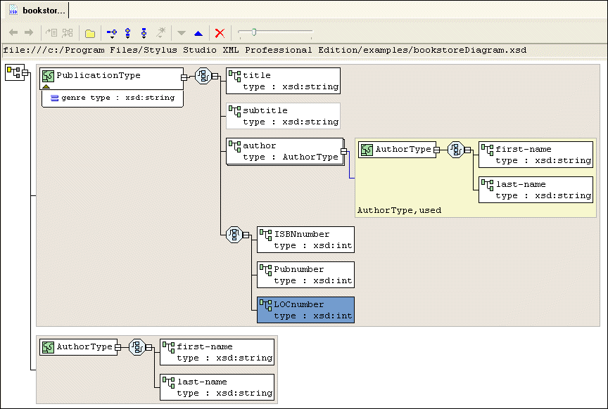
At this point, the XML Schema diagram should look like Figure 73:
Choosing the Element to Include in a Sample complexType in the Diagram ViewThis topic is part of a sequence that begins with Description of Sample XML Schema.
In the sample XML Schema, you want
To specify this:
1. Right-click the
sequence node belonging to the
PublicationType node.
2. In the shortcut menu that appears, select
Add >
Sqeuence.
Stylus Studio displays a representation for the new
We added the
3. Right-click the new
sequence node. In the shortcut menu that appears, select
QuickEdit >
Switch to Choice.
Stylus Studio changes the
4. Right-click the new
choice node.
5. In the shortcut menu that appears, select
Add >
Element.
6. In the
Properties window, change the
Name to
ISBNnumber and press Enter.
7. In the
Properties window, change the
Type
xsd:int and press Enter.
8. Repeat
step 4 through
step 7 twice: once to add the
PUBnumber element, and once to add the
LOCnumber element.
9. Click
Save
The definition of the
|

Cart


