XML Editor
Sign up for a WebBoard account Sign Up Keyword Search Search More Options... Options
Chat Rooms Chat Help Help News News Log in to WebBoard Log in Not Logged in
Show tree view Topic
Topic Page 1 2 3 4 5 6 7 8 9 Go to previous topicPrev TopicGo to next topicNext Topic
Postnext
Vitaly PasternakSubject: XSL-mapping usage for csv files convertation (new)
Author: Vitaly Pasternak
Date: 16 Jan 2012 10:52 AM
I have a csv file, which is necessary to convert into xml file of a certain format. How is it possible to convert csv file with the help of XSLT-convertation map?
Example in attachment.


Unknownschema(1).xsd


Unknownsample(2).csv


Unknownmap(3).xsl

Postnext
Ivan PedruzziSubject: XSL-mapping usage for csv files convertation (new)
Author: Ivan Pedruzzi
Date: 16 Jan 2012 02:15 PM
Vitaly,

Could you tell us more about the XML document you want to output?

Is there an XML schema that describes it?

Could you show us the resulting XML fo the given CSV sample sample.csv?

Ivan Pedruzzi
Stylus Studio Team

Postnext
Vitaly PasternakSubject: XSL-mapping usage for csv files convertation (new)
Author: Vitaly Pasternak
Date: 16 Jan 2012 03:58 PM
Hi, Ivan!
At the input CSV-file (sample(2).csv) which I am applying to convert the CSV-XML-file under the scheme (schema(1).xsd) and run it through a map (map(3).xsl). At the output I get a lot of XML-files. Since this is no problem. I need to somehow make all these changes in my xsl-map (map(3).xsl).
Hope very much for your help.

Posttop
Ivan PedruzziSubject: XSL-mapping usage for csv files convertation (new)
Author: Ivan Pedruzzi
Date: 16 Jan 2012 10:13 PM
Originally Posted: 16 Jan 2012 10:11 PM
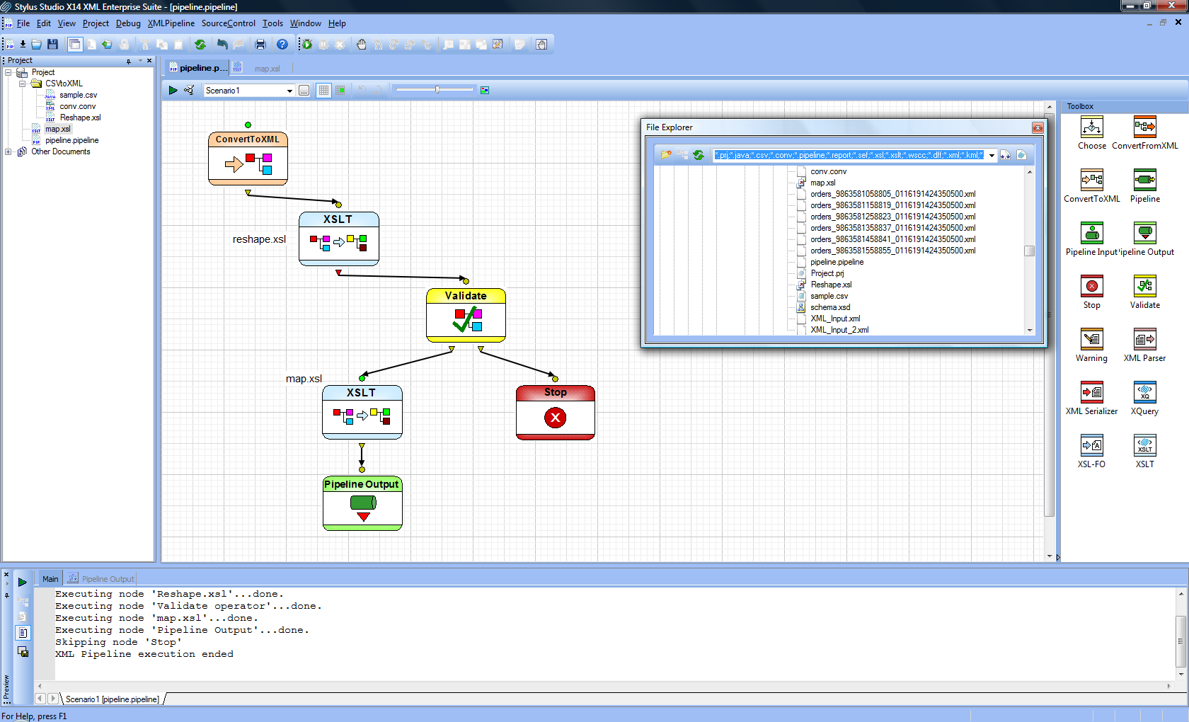
Attached to this message you can find a full project that shows how to transform CSV to XML according to schema schema.xsd.
In addition, we have created an XML pipeline that ties all steps together.

We did few changes to map.xsl preserving the semantic:

- Set XSLT version to 2.0. Version 1.1 never became candidate, not worth continue to use it.

- Change global variable numtran to a form that is more efficient.

- Change the result-document href url to use the XSLT url as base and not relying on the current directory.


Ivan Pedruzzi
Stylus Studio Team


DocumentCSVtoXML.zip

 
Topic Page 1 2 3 4 5 6 7 8 9 Go to previous topicPrev TopicGo to next topicNext Topic
Download A Free Trial of Stylus Studio 6 XML Professional Edition Today! Powered by Stylus Studio, the world's leading XML IDE for XML, XSLT, XQuery, XML Schema, DTD, XPath, WSDL, XHTML, SQL/XML, and XML Mapping!  
go

Log In Options

Site Map | Privacy Policy | Terms of Use | Trademarks
Stylus Scoop XML Newsletter:
W3C Member
Stylus Studio® and DataDirect XQuery ™are from DataDirect Technologies, is a registered trademark of Progress Software Corporation, in the U.S. and other countries. © 2004-2016 All Rights Reserved.