XML Editor
Sign up for a WebBoard account Sign Up Keyword Search Search More Options... Options
Chat Rooms Chat Help Help News News Log in to WebBoard Log in Not Logged in
Show tree view Topic
Go to previous topicPrev TopicGo to next topicNext Topic
Postnext
Roedy GreenSubject: Tidying XML
Author: Roedy Green
Date: 18 Jan 2010 09:00 PM
I noticed that the reindent feature of XML sometimes introduces a blank line at the top and removes the final CrLf at the end of the file.

It would be nice if the final product had no blank lines top and bottom and if the last line had its CrLf (or other terminator).

Also the indenter refuses to reindent, if it cannot access the schema, even when the document is otherwise well-formed. It should complain and go ahead anyway.

The indenter refuses to reindent XML fragments - pieces of XML that are balanced and well formed in themselves, but have no overarching single tag spanning the entire body. It would be nice if there were a way to reindent these, without having to temporarily provide a dummy spanning tag. Perhaps an extension *.xmlfrag.

I build XML files from fragments and also explain things bit XML fragments on my website http://mindprod.com in the Java Glossary.

I thought that was quite clever of you to specify a column beyond which you permit breaks at attributes. That is really the way the end user thinks about it.

One final unrelated request. Java's built in parser to validate documents to an XSD scheme gives quite unfriendly error messages. It would nice if there were a replacement that could be embedded in your programs.



Roedy Green
Canadian Mind Products

Postnext
Ivan PedruzziSubject: Tidying XML
Author: Ivan Pedruzzi
Date: 20 Jan 2010 10:32 AM
<<"One final unrelated request. Java's built in parser to validate documents to an XSD scheme gives quite unfriendly error messages. It would nice if there were a replacement that could be embedded in your programs.">>


Stylus Studio provides access to several XML Schema processors,
in addition you can register your own processor, details at
http://www.stylusstudio.com/xml_parsers.html

Hope this helps
Ivan Pedruzzi
Stylus Studio Team

Postnext
Roedy GreenSubject: Tidying XML
Author: Roedy Green
Date: 25 Jan 2010 03:20 AM
><<"One final unrelated
>request. Java's built in
>parser to validate documents
>to an XSD scheme gives quite
>unfriendly error messages. It
>would nice if there were a
>replacement that could be
>embedded in your
>programs.">>
>
>
>Stylus Studio provides access
>to several XML Schema
>processors,
>in addition you can register
>your own processor, details at
>http://www.stylusstudio.com/xm
>l_parsers.html

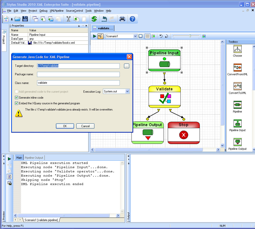
I would like to make my OWN programs validate configuration files that end users compose, giving them friendly error messages. They won't have a copy of Stylus Studio. I was hoping for a bit of the functionality of Stylus Studio than could be embedded in my own code.

Possibly Stylus Studio might generate Java code to validate a specific schema. So the exposed part would not be useful to other programmers, just end users.


Posttop
Ivan PedruzziSubject: Tidying XML
Author: Ivan Pedruzzi
Date: 26 Jan 2010 10:11 AM

If you have Stylus Studio Enterprise edition, you could build a simple pipeline then generate the Java code

Ivan Pedruzzi
Stylus Studio Team

 
Go to previous topicPrev TopicGo to next topicNext Topic
Download A Free Trial of Stylus Studio 6 XML Professional Edition Today! Powered by Stylus Studio, the world's leading XML IDE for XML, XSLT, XQuery, XML Schema, DTD, XPath, WSDL, XHTML, SQL/XML, and XML Mapping!  
go

Log In Options

Site Map | Privacy Policy | Terms of Use | Trademarks
Stylus Scoop XML Newsletter:
W3C Member
Stylus Studio® and DataDirect XQuery ™are from DataDirect Technologies, is a registered trademark of Progress Software Corporation, in the U.S. and other countries. © 2004-2016 All Rights Reserved.