XML Editor
Sign up for a WebBoard account Sign Up Keyword Search Search More Options... Options
Chat Rooms Chat Help Help News News Log in to WebBoard Log in Not Logged in
Show tree view Topic
Topic Page 1 2 3 4 5 6 7 8 9 10 11 12 13 14 15 16 17 18 19 20 Go to previous topicPrev TopicGo to next topicNext Topic
Postnext
S WSubject: [resolved] Namespace (and prefixes) generation from WSDL source
Author: S W
Date: 12 Jul 2010 06:31 AM
Originally Posted: 08 Jul 2010 12:00 PM
Hi,

I'm trying to make a transformation with a validated RPC WSDL file as input.

When I use the mapper to affect a field to another Stylus generates the following code:

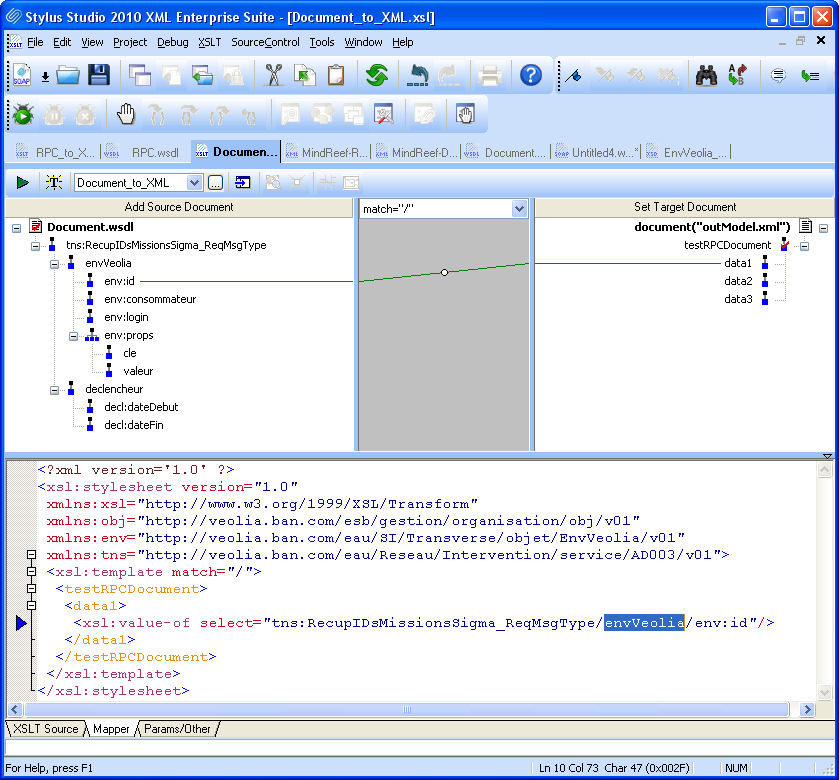
<xsl:value-of select="recupIDsMissionsSigma/envVeolia/env:id"/>

As you can see, there is no prefix namespace on "recupIDsMissionsSigma" and "envVeolia".

However these fields are defined in a namespace in the WSDL which is ignored by Stylus.

Is it an expected behaviour? And if so why?
Is there any parameter configuration that can be set to indicate Stylus to generate these prefixes?

Thank you for your support,
Seb!

Postnext
Ivan PedruzziSubject: Namespace (and prefixes) generation from WSDL source
Author: Ivan Pedruzzi
Date: 08 Jul 2010 12:53 PM

Which Stylus Studio build number are you running?

Could you share source and target schema?

Ivan Pedruzzi
Stylus Studio Team

Postnext
S WSubject: Namespace (and prefixes) generation from WSDL source
Author: S W
Date: 08 Jul 2010 01:44 PM
Hi,

- I'm using "Stylus Studio enterprise 2010 build 1540b"

- Please, find attached my Stylus project.

RPC use case:
-source=RPC.wsdl
-target=outModel.xml
-xslt=RPC_to_XML.xsl

Document use case:
-source=Document.wsdl
-target=outModel.xml
-xslt=Document_to_XML.xsl


Thank you for your quick answer: I appreciated it.
Best regards,
Seb!


DocumentRPC_vs_Document.zip

Postnext
Ivan PedruzziSubject: Namespace (and prefixes) generation from WSDL source
Author: Ivan Pedruzzi
Date: 09 Jul 2010 06:00 PM
Hi Seb,

As far as I can tell envVeolia is in the default namespace and the behavior is correct.

document.wsdl defines a global element RecupIDsMissionsSigma_ReqMsgType, notice that elementFormDefault is not set therefore by default is unqualified; both local elements envVeolia and declencheur are unqualified.

With RPC things get hairy, Stylus Studio always force the operation element root to the default namespace

Hope this helps
Ivan Pedruzzi
Stylus Studio Team

Posttop
S WSubject: [resolved] Namespace (and prefixes) generation from WSDL source
Author: S W
Date: 12 Jul 2010 06:30 AM
Hi,

Thank you for your support, it definitely helped me!

For "Document" WSDL, I didn't well know this "elementFormDefault" attribute and it does the job!

For "RPC" WSDL, "elementFormDefault" is not supported. In a RPC WSDL, the operation is defined with a namespace attribute in the soap:body element of the operation binding. Defining this attribute to somewhat makes Stylus generate the expected prefix. Without this declaration, the operation is "unqualified" so it's correct behaviour that Stylus doesn't generate any namespace.

This issue is then closed on my side either for Document or RPC WSDL style.
Thank you very much again!

Seb!


 
Topic Page 1 2 3 4 5 6 7 8 9 10 11 12 13 14 15 16 17 18 19 20 Go to previous topicPrev TopicGo to next topicNext Topic
Download A Free Trial of Stylus Studio 6 XML Professional Edition Today! Powered by Stylus Studio, the world's leading XML IDE for XML, XSLT, XQuery, XML Schema, DTD, XPath, WSDL, XHTML, SQL/XML, and XML Mapping!  
go

Log In Options

Site Map | Privacy Policy | Terms of Use | Trademarks
Stylus Scoop XML Newsletter:
W3C Member
Stylus Studio® and DataDirect XQuery ™are from DataDirect Technologies, is a registered trademark of Progress Software Corporation, in the U.S. and other countries. © 2004-2016 All Rights Reserved.